| |
|
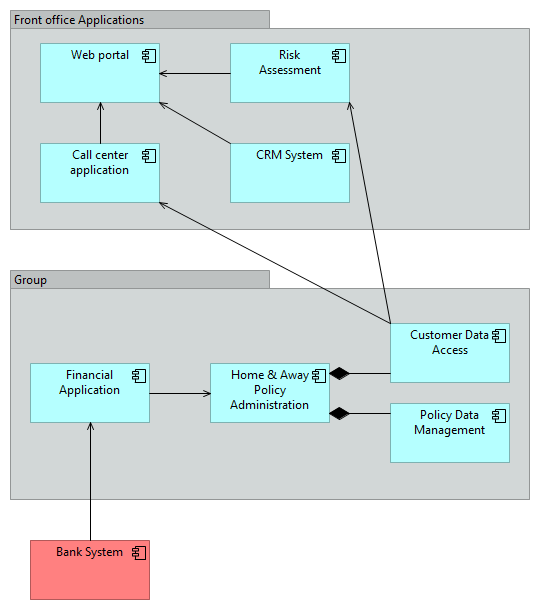
Bank System |
Financial Application |
| |
|
Home & Away Policy Administration |
Customer Data Access |
| |
|
Home & Away Policy Administration |
Policy Data Management |
| |
|
Financial Application |
Home & Away Policy Administration |
| |
|
Customer Data Access |
Call center application |
| |
|
Customer Data Access |
Risk Assessment |
| |
|
Call center application |
Web portal |
| |
|
CRM System |
Web portal |
| |
|
Risk Assessment |
Web portal |