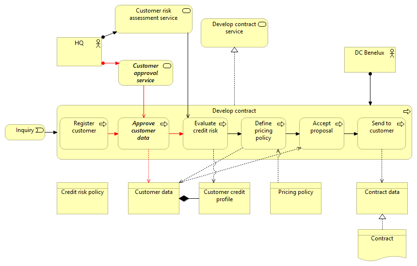
| |
|
Develop contract |
Develop contract service |
| |
|
Register customer |
Approve customer data |
| |
|
Define pricing policy |
Pricing policy |
| |
|
Define pricing policy |
Accept proposal |
| |
|
Define pricing policy |
Customer data |
| |
|
Accept proposal |
Send to customer |
| |
|
Accept proposal |
Customer data |
| |
|
Send to customer |
Contract data |
| |
|
Approve customer data |
Evaluate credit risk |
| |
|
Approve customer data |
Customer data |
| |
|
Evaluate credit risk |
Define pricing policy |
| |
|
Evaluate credit risk |
Customer credit profile |
| |
|
Contract |
Contract data |
| |
|
Inquiry |
Develop contract |
| |
|
Customer data |
Customer credit profile |
| |
|
Customer approval service |
Approve customer data |
| |
|
Customer risk assessment service |
Evaluate credit risk |
| |
|
DC Benelux |
Develop contract |
| |
|
HQ |
Customer approval service |
| |
|
HQ |
Customer risk assessment service |