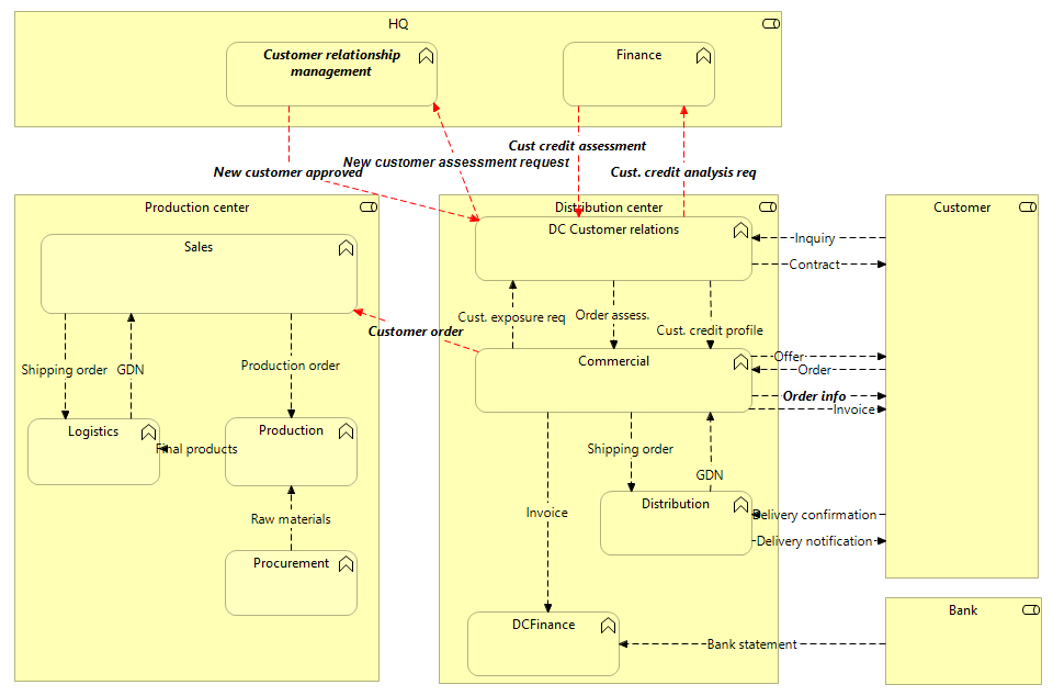
| Raw materials |
|
Procurement |
Production |
| Production order |
|
Sales |
Production |
| Shipping order |
|
Sales |
Logistics |
| GDN |
|
Logistics |
Sales |
| Final products |
|
Production |
Logistics |
| New customer approved |
|
Customer relationship management |
DC Customer relations |
| Cust credit assessment |
|
Finance |
DC Customer relations |
| Order assess. |
|
DC Customer relations |
Commercial |
| Cust. credit analysis req |
|
DC Customer relations |
Finance |
| Cust. credit profile |
|
DC Customer relations |
Commercial |
| Contract |
|
DC Customer relations |
Customer |
| New customer assessment request |
|
DC Customer relations |
Customer relationship management |
| Order info |
|
Commercial |
Customer |
| Customer order |
|
Commercial |
Sales |
| Invoice |
|
Commercial |
DCFinance |
| Offer |
|
Commercial |
Customer |
| Shipping order |
|
Commercial |
Distribution |
| Invoice |
|
Commercial |
Customer |
| Cust. exposure req |
|
Commercial |
DC Customer relations |
| Delivery notification |
|
Distribution |
Customer |
| GDN |
|
Distribution |
Commercial |
| Order |
|
Customer |
Commercial |
| Delivery confirmation |
|
Customer |
Distribution |
| Inquiry |
|
Customer |
DC Customer relations |
| Bank statement |
|
Bank |
DCFinance |